- The student has been present for more than 90 minutes in a class, and
- Has raised their hand at least once.

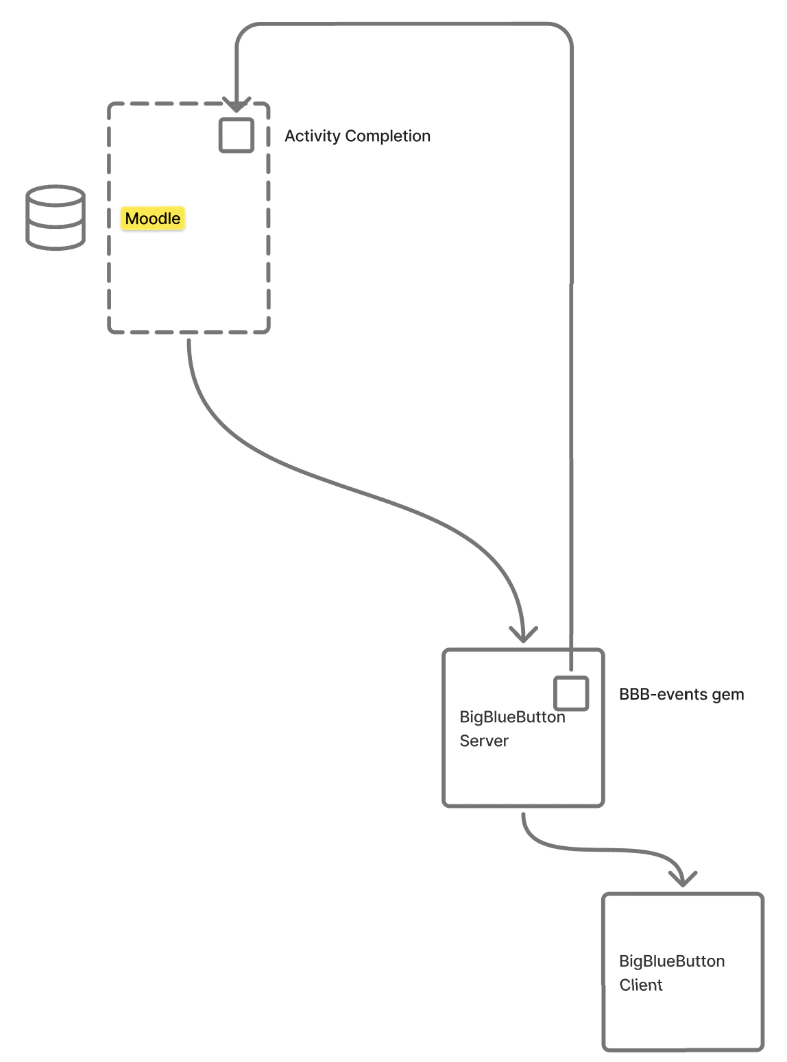
How Activity Completion Works
With activity completion enabled, after each BigBlueButton session concludes, the BigBlueButton server will aggregate all the events for the user and send them back to Moodle.



BN Analytics in BigBlueButton (Moodle)
As shown above, the BN Analytics in Moodle can display:- Absentee students
- LMS Analytics on individual students
- LMS Alerts on individual students
